导语:随着PD3.1、USB4Gen3、雷电4等标准的推出,大功率电流传输、超高速数据传输、视频信号传输进入了快速发展阶段。而线缆作为传输电流、数据、视频信号的关键桥梁,也面临着高标准下市场对其提出的新要求,”一线双芯“的线缆开始在市场中频繁出现。
“一线双芯”是什么?
USB Type-C线缆有前后两个接口,当线缆两端均嵌入一颗eMarker的时候,我们就通俗地把它叫做“一线双芯”。
eMarker全称“Electronically Marked Cable”,也叫USB电子标签芯片,可理解为USB Type-C线缆的电子身份标签。通过eMarker可以读取该线缆的各种属性,包括电源传输能力、数据传输能力、视频传输能力和ID等信息。这样,输出端(如充电头、笔记本)可以根据输出端连接的设备(如手机或显示器)调整匹配的电压/电流或音视频信号。eMarker的普及还与USB-IF协会的要求分不开,USB-IF规定线缆想要支持5A大电流、USB3.0及以上的传输速度、视频传输功能,都需要搭载eMarker。
“一线双芯”的优势
1、PD通讯信息更准确
通过eMarker可以读取USB Type-C线缆的各种属性,eMarker需要完成线缆两端PD通讯信息的匹配工作并广播出去。PD通讯的信息在通过有一定长度的线缆传播到两端后,其准确率是否会发生变化呢?
对此,我们进行了“一线双芯”线缆和单eMarker线缆的带载对比测试,通过对比试验我们发现,“一线双芯”线缆的PD通讯信息更准确。尤其是在大负载、瞬态等情况下,两种线缆的PD通讯将受到更大影响,差异更加明显。
对比测试结果如下图
从上图可以发现,单eMarker线缆的PD通讯信息有一点差异,图中红箭头标示的部分看出它的BMC码流存在一个电位差,确切地说是eMarker的信息因为线缆长度产生了一个上偏的电压幅度,波形图也就产生了一个上偏的位移。而这种差异在线缆长度越长时表现越明显。对比”一线双芯“线缆在带载情况下展示出来的波形图,可以看到它跟PD Source的BMC码流完全在统一水平线上,说明信息准确传递了。
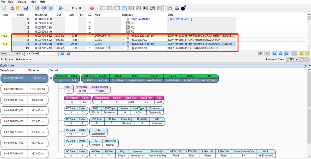
通过抓取数据包,我们可以更好发现产生的差异。以下是单eMarker线缆的数据包内容。
▲ 单eMarker线缆:Discldentity(电源发出的通讯信息)
▲ 单eMarker线缆:eMarker回复的GoodCRC信息
▲ 单eMarker线缆:eMarker回复DiscldentityACK的信息
▲ 单eMarker线缆:电源回复GoodCRC的信息
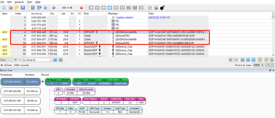
以下是“一线双芯”线缆的数据包内容。
▲ “一线双芯”线缆:Discldentity(电源发出的通讯信息)
▲ “一线双芯”线缆:eMarker回复的GoodCRC信息
▲ “一线双芯”线缆:eMarker回复DiscldentityACK的信息
▲ “一线双芯”线缆:电源回复GoodCRC的信息
2、线材用量更少,线缆可以做得更细更长更软同时减少用线成本
对比“一线双芯”线缆和单eMarker线缆的内部线材数量,我们可以发现,“一线双芯”线缆内部有5根线,单eMarker线缆内部有6根线。多一颗eMarker,可以减少用线成本,同时线缆也可以被设计得更细更软更美观。某知名手机品牌,通过“一线双芯”技术,就将线缆直径从4.2mm降低到了3.65mm。
3、更高的性能表现--充分利用eMarker的过温保护功能
USB Type-C线缆在进行大功率快充的时候必须要考虑温度的问题,过温保护功能显得尤其必要。慧能泰半导体即将推出的eMarker HUSB332C集成了过温保护功能,嵌入线缆两端时可免于设计过温保护电路,取代传统PTC过温保护方式,减少外围器件数量,降低成本。
在实际使用中,电流同时流过线缆两端,仅一端嵌入了eMarker的线缆无法发挥其过温保护功能。通过“一线双芯“技术才能完全展现出eMarker的高性能。
总结:根据市场的发展趋势--大功率快充+超高速率传输,eMarker逐渐成为USB Type-C线缆的标配。而要想降低线缆的用线成本、提升PD通讯信息传递的准确度,并让线缆的性能再有质的提升,”一线双芯“就成了刚需。


